sql - 1일차 -오전
2023. 9. 4. 11:56ㆍ웹/백엔드-python
728x90
반응형
설치
https://dev.mysql.com/downloads/installer/
MySQL :: Download MySQL Installer
Note: MySQL 8.0 is the final series with MySQL Installer. As of MySQL 8.1, use a MySQL product's MSI or Zip archive for installation. MySQL Server 8.1 and higher also bundle MySQL Configurator, a tool that helps configure MySQL Server.
dev.mysql.com
기본으로 설치하고 나면 실행이 "자동"이므로 아래와같이 수동으로 바꿀 수 있다.

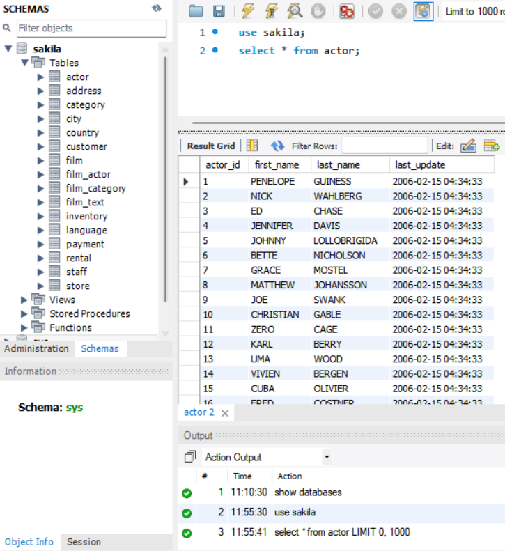
workbench 간단한 구조
- 쿼리 문 작성란
- 추출된 정보 출력
- 성공 및 실패 관련 내용 출력

환경 변수 설정

path 클릭

...MySQL\MySQL Server 8.0\bin
bin까지 해서 입력후 확인 눌러주면 됨
테스트로 sql문 조회해보기

테이블의 구조
로우와 칼럼(행과 열) 구성되어 있음.
데이터 관리 입장에서 "컬럼"이 중요 (속성, 특성, 유형)
로우는 데이터의 수를 의미가 크다.
테이블을 만든다는 것은 어떤 컬럼을 만들것인지 정의하는 걸 의미
반응형
'웹 > 백엔드-python' 카테고리의 다른 글
| insert 연습 (0) | 2023.09.05 |
|---|---|
| Role과 사용자 만들기 / select 연습 (0) | 2023.09.05 |
| sql - 1일차 - 오후 (0) | 2023.09.04 |
| 파이썬 가상환경 (0) | 2023.09.03 |
| 파이썬 가상환경을 위한 설정 (0) | 2023.09.01 |